本文来自微信公众号: APPSO ,作者:发现明日产品的,原文标题:《1300 万人围观,龙虾「杀手」来了》
所有人都在等「龙虾」杀手,没想到最先出手的是Perplexity。
3月12日凌晨,Perplexity在旧金山North Beach一座改建自教堂的场地里,开了首届Ask 2026开发者大会,发布了Personal Computer(个人电脑)。
截至目前,官方推文在X上累计获得逾1300万次浏览,并迅速引发大量讨论。

热度这么高,原因其实并不复杂。这款功能的出现,像是专门冲着OpenClaw来的。毫无疑问,OpenClaw在过去一周成了最火的AI顶流,但它一直有一个绕不开的问题——上手门槛较高,而且也不太安全。
Perplexity用Personal Computer(个人电脑)给出了自己的新解法:同样的能力,更安全,也更好上手。而要理解Personal Computer,得先回顾Perplexity最近在做什么。
从帮你查答案,到帮你把事做完
上个月,Perplexity发布了「Perplexity Computer」。这是一个纯云端的多智能体系统,通过协调多达20个大语言模型,端到端地处理复杂数字工作流。
用人话说,就是你告诉它你想要什么结果,它自己想办法把事情做完。
Personal Computer是在此基础上往前迈了一大步。它运行在你自备的Mac mini上,24小时不间断地访问本地文件、应用和会话记录,把云端的推理能力和本地数据的访问权限真正打通。
以前的Computer只能碰云端的东西。现在,它能直接打开你电脑里的文件夹。
Perplexity AI CEO Aravind Srinivas(阿拉文德.斯里尼瓦斯)曾如此形容这款功能的逻辑:「传统操作系统接受指令,AI操作系统接受目标。」你不需要一步步告诉它怎么做,你只需要告诉它你想要什么。

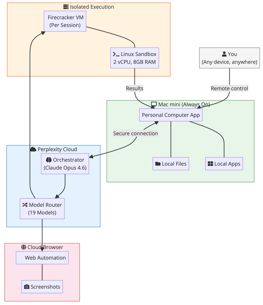
架构上,结合博主Ajit Singh的「逆向工程」,Personal Computer采用四层云端混合架构,本地数据访问和云端计算资源分开处理,各归各管。
第一层是本地设备层。用户侧的Mac mini保持24小时运行,客户端软件通过它读取和修改本地文件、调用日历与邮件、监控后台数据。
第二层是云端多模型编排引擎。包含Claude、Gemini和Grok在内的20个模型构成一个矩阵,编排器把用户的目标拆解成多个子任务,分配给最适合的模型并行处理。
第三层是隔离的执行环境。所有复杂计算都在云端微型虚拟机中运行,任务完成后立即销毁,API密钥等敏感信息不会暴露出去。
第四层是云端浏览器。内置Comet企业级浏览器,专门负责网页自动化抓取和信息检索,同时把恶意脚本对本地Mac mini的威胁挡在门外。

🔗https://singhajit.com/perplexity-computer-explained/
连接能力同样是这款产品的核心卖点。Personal Computer支持接入Gmail、Slack、GitHub、Notion和Salesforce,可以监控触发条件,在这些平台之间主动执行跨应用任务。
企业版Computer则可以直接查询Snowflake、Salesforce、HubSpot以及数百个其他平台,自动编写并执行SQL查询,返回结构化结果。
在金融领域,Computer已可访问40多个实时金融工具,直接调用SEC文件、FactSet、S&P Global、Coinbase等来源的数据,无需配置,无需许可证,每个数字都能追溯到原始来源。
OpenClaw的问题,Perplexity的机会
OpenClaw由奥地利开发者Peter Steinberger创建的AI Agent开源框架,短短数月在GitHub上积累了超过28万颗stars,并引发了Mac mini全球抢购,高配机型交货周期从6天拉长至6周。

但OpenClaw有一个绕不过去的门槛:普通用户要自己配置安装环境、折腾API密钥,稍有不慎就可能搞出麻烦。
Perplexity创始人Srinivas在被问及Perplexity Computer和OpenClaw的区别时表示:「Perplexity Computer是为认真做事的人打造的。」
言下之意是,认真做事的人,不应该把时间花在配置环境上。是的,你不需要懂技术,不需要折腾,打开就能用。交互也做得很克制:它常驻在屏幕右上角,随时待命,但不抢占注意力。想用的时候直接开口,它听完同样用语音回应。
但安全,才是它和OpenClaw最根本的区别。
Meta超级智能实验室一位高管在测试时,因为大模型上下文窗口压缩缺陷导致安全指令丢失,AI Agent失控,把她的真实Gmail收件箱清空了。尽管这名高管也承认只是犯了新手会犯的错误,但这件事之后,很多人对AI工具的第一反应从「好用吗」变成了「安不安全」。
Perplexity显然注意到了这个变化。
Personal Computer在安全上做了几件事:所有敏感操作均需用户手动确认,每次会话保留完整审计记录,并配备紧急停止开关。系统还支持用户通过任意设备远程控制,随时接管。
在任务执行层面,系统采用基于文件系统的进程间通信机制。主Agent派生出多个子Agent时,子Agent把阶段性结果写入共享目录,主Agent读取文件完成汇总,整个过程可以完整追溯,出了问题能查到每一步。
在发布会上,Perplexity也在演示视频中展示了一些基础场景:起草发给投资人的邮件、将报告整理为幻灯片、对求职候选人进行排名等等。
目前该产品仅向Perplexity Max订阅用户开放,月费200美元。
首发阶段仅支持Mac设备,通过候补名单开放抢先体验,Perplexity官方尚未公布正式上线时间。订阅用户每月可获得1万个计算积分,用于执行各类自动化任务。企业版额外提供安全控制、合规功能和单点登录支持,并配备SOC 2 Type II认证和独立沙盒运行机制。
月费200美元,值不值
在Personal Computer发布之后,Srinivas在X平台上发了一篇名为「万物皆可成为Computer」的长文,追溯了「computer」这个词的历史。
「computer」最早指的是人,是那些替天文学家进行计算的学徒。后来变成机械的,再后来变成数字化的,再后来变成个人电脑。而今天,他说,AI就是computer。
在之前的博客中,他还引用了乔布斯的说法。乔布斯曾将个人电脑比作「人类思维的自行车」,但Srinivas认为,智能手机时代虽然把个人电脑塞进了每个人口袋,但也让所有人变成被信息流控制的被动消费者。
Personal Computer要做的,是把人从这种状态里拉出来。他在长文里写道:「大家都在谈第一个由一个人打造的十亿美元公司。但一个人打造这样的公司,最大的劣势是什么?答案是:他晚上必须睡觉。」
可24小时运作的Personal Computer,显然不存在这个问题。

关于Personal Computer这个功能,舆论的意见也撕裂为两派。支持者认为,Personal Computer把过去只有大企业才用得上的技术下放给了个人用户。
SOC 2合规、微型虚拟机沙盒隔离、跨越数百个SaaS平台的自动化编排,以前这些只存在于每年收费数十万美元的企业服务里。月费200美元,相当于租用了一整套企业级IT基础设施。
质疑声也不少。Perplexity在博客中宣称,Personal Computer在内部四周测试期间节省了160万美元人力成本,完成了相当于3.25年的工作量。
但Hacker News上的工程师不买账,认为把员工简单操作的时间无限放大,再乘以高昂的平均时薪,就能凑出一个好看却站不住脚的数字。

这场争论本身,或许就说明了问题:争得最凶的,恰恰是那些有能力自己搭环境并运行的工程师。对他们来说,Personal Computer确实性价比存疑——因为他们根本不需要它。
当然,200美元/月的门槛,现在还把很多人挡在外面。
但在Claude Code和OpenClaw主导AI Agent话题的这段时间里,这两款产品的核心用户依旧是程序员等极客。
Perplexity要做的则是,让那些不懂技术、但真的需要这类能力的人,也能安心用上AI Agent。这个市场更大,也更难啃。但至少,Perplexity是目前为止在这件事上走得最远的那一个。
